设计模式相关内容介绍—软件设计原则(六个)
创始人
2024-05-11 09:35:14

        在软件开发中,为了提高软件系统的可维护性和可复用性,增加软件的可扩展性和灵活性,程员要尽量根据6条原则来开发程序,从而提高软件开发效率、节约软件开发成本和维护成本。

目录

1.开闭原则

2.里氏代替原则

 3.依赖倒转原则

4.接口隔离原则

5.迪米特法则

​​​​​​​6.合成复用原则


1.开闭原则

对扩展开放,对修改关闭。在程序需要进行拓展的时候,不能去修改原有的代码,实现一个热插拔的效果。简言之,是为了使程序的扩展性好,易于维护和升级。

想要达到这样的效果,我们需要使用接口和抽象类

因为抽象灵活性好,适应性广,只要抽象的合理,可以基本保持软件架构的稳定。而软件中易变的细节可以从抽象派生来的实现类来进行扩展,当软件需要发生变化时,只需要根据需求重新派生一个实现类来扩展就可以了。

下面以 搜狗输入法 的皮肤为例介绍开闭原则的应用。
[例] 搜狗输入法 的皮肤设计

分析:搜狗输入法 的皮肤是输入法背景图片、窗口颜色和声音等元素的组合。用户可以根据自己的喜爱更换自己的输入法的皮肤,也可以从网上下载新的皮肤。这些皮肤有共同的特点,可以为其定义一个抽象类(abstractSkin),而每个具体的皮肤(DefaultSpecificskin和emaspecificskin)是其子类用户窗体可以根据需要选择或者增加新的主题,而不需要修改原代码,所以它是满足开闭原则的

package design_patterns;public abstract class AbstractSkin {public abstract void display();
}
package design_patterns;public class DefaultSkin extends AbstractSkin{@Overridepublic void display() {System.out.println("默认皮肤");}
}
package design_patterns;public class HeimaSkin extends AbstractSkin{@Overridepublic void display() {System.out.println("黑马皮肤");}
}
package design_patterns;public class SougouInput {private AbstractSkin skin;public void setSkin(AbstractSkin skin) {this.skin = skin;}public void display(){skin.display();}
}
package design_patterns;public class Demo {public static void main(String[] args) {//1.创建搜狗输入法对象SougouInput input=new SougouInput();//2.创建皮肤对象DefaultSkin skin=new DefaultSkin();//3.将皮肤设置到输入法中input.setSkin(skin);//4.显示皮肤input.display();}
}

2.里氏代替原则

任何基类可以出现的地方,子类一定可以出现。通俗理解:子类可以扩展父类的功能,但不能改变父类原有的功能。换句话说,子类继承父类时,除添加新的方法完成新增功能外,尽量不要重写父类的方法。

如果通过重写父类的方法来完成新的功能,这样写起来虽然简单,但是整个继承体系的可复用性会比较差,特别是运用多态比较频繁时,程序运行出错的概率会非常大。

下面看一个里氏替换原则中经典的一个例子

【例】正方形不是长方形。

在数学领域里,正方形毫无疑问是长方形,它是一个长宽相等的长方形。所以,我们开发的一个与几何图形相关的软件系统,就可以顺理成章的让正方形继承自长方形。

 

public class Rectangle {private double length;private double width;public double getLength() {return length;}public void setLength(double length) {this.length = length;}public double getWidth() {return width;}public void setWidth(double width) {this.width = width;}
}
public class Square extends Rectangle {public void setWidth(double width) {super.setLength(width);super.setWidth(width);}public void setLength(double length) {super.setLength(length);super.setWidth(length);}
}

类RectangleDemo是我们的软件系统中的一个组件,它有一个resize方法依赖基类Rectangle,resize方法是RectandleDemo类中的一个方法,用来实现宽度逐渐增长的效果。

public class RectangleDemo {public static void resize(Rectangle rectangle) {while (rectangle.getWidth() <= rectangle.getLength()) {rectangle.setWidth(rectangle.getWidth() + 1);}}//打印长方形的长和宽public static void printLengthAndWidth(Rectangle rectangle) {System.out.println(rectangle.getLength());System.out.println(rectangle.getWidth());}public static void main(String[] args) {Rectangle rectangle = new Rectangle();rectangle.setLength(20);rectangle.setWidth(10);resize(rectangle);printLengthAndWidth(rectangle);System.out.println("============");Rectangle rectangle1 = new Square();rectangle1.setLength(10);resize(rectangle1);printLengthAndWidth(rectangle1);}
}

运行一下这段代码就会发现,假如我们把一个普通长方形作为参数传入resize方法,就会看到长方形宽度逐渐增长的效果,当宽度大于长度,代码就会停止,这种行为的结果符合我们的预期;假如我们再把一个正方形作为参数传入resize方法后,就会看到正方形的宽度和长度都在不断增长,代码会一直运行下去,直至系统产生溢出错误。所以,普通的长方形是适合这段代码的,正方形不适合。 我们得出结论:在resize方法中,Rectangle类型的参数是不能被Square类型的参数所代替,如果进行了替换就得不到预期结果。因此,Square类和Rectangle类之间的继承关系违反了里氏代换原则,它们之间的继承关系不成立,正方形不是长方形。

如何改进呢?此时我们需要重新设计他们之间的关系。抽象出来一个四边形接口(Quadrilateral),让Rectangle类和Square类实现Quadrilateral接口

 经过修改后我们发现正方形Square和长方形Rectangle同时实现抽象类Quadrilateral,属于同级关系而非继承关系,测试类中的resize()函数的参数为长方形Rectangle,所以此时resize()函数不能够使用正方形Square作为参数,这样就很好的解决了上面违背里氏代替原则的问题

 3.依赖倒转原则

高层模块不应该依赖低层模块,两者都应该依赖其抽象;抽象不应该依赖细节,细节应该依赖抽象。简单的说就是要求对抽象进行编程,不要对实现进行编程,这样就降低了客户与实现模块间的耦合。

下面看一个例子来理解依赖倒转原则

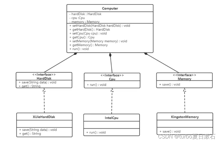
【例】组装电脑

现要组装一台电脑,需要配件CPU,硬盘,内存条。只有这些配置都有了,计算机才能正常的运行。选择cpu有很多选择,如Intel,AMD等,硬盘可以选择希捷,西数等,内存条可以选择金士顿,海盗船等。

 

public class XiJieHardDisk implements HardDisk {public void save(String data) {System.out.println("使用希捷硬盘存储数据" + data);}public String get() {System.out.println("使用希捷希捷硬盘取数据");return "数据";}
}
public class IntelCpu implements Cpu {public void run() {System.out.println("使用Intel处理器");}
}
public class KingstonMemory implements Memory {public void save() {System.out.println("使用金士顿作为内存条");}
}
public class Computer {private XiJieHardDisk hardDisk;private IntelCpu cpu;private KingstonMemory memory;public IntelCpu getCpu() {return cpu;}public void setCpu(IntelCpu cpu) {this.cpu = cpu;}public KingstonMemory getMemory() {return memory;}public void setMemory(KingstonMemory memory) {this.memory = memory;}public XiJieHardDisk getHardDisk() {return hardDisk;}public void setHardDisk(XiJieHardDisk hardDisk) {this.hardDisk = hardDisk;}public void run() {System.out.println("计算机工作");cpu.run();memory.save();String data = hardDisk.get();System.out.println("从硬盘中获取的数据为:" + data);}
}
public class TestComputer {public static void main(String[] args) {Computer computer = new Computer();computer.setHardDisk(new XiJieHardDisk());computer.setCpu(new IntelCpu());computer.setMemory(new KingstonMemory());computer.run();}
}

可以看到已经组装了一台电脑,但是似乎组装的电脑的cpu只能是Intel的,内存条只能是金士顿的,硬盘只能是希捷的,这对用户肯定是不友好的,用户有了机箱肯定是想按照自己的喜好,选择自己喜欢的配件。

根据依赖倒转原则进行改进:

代码我们只需要修改Computer类,让Computer类依赖抽象(各个配件的接口),而不是依赖于各个组件具体的实现类。

 对每个组件进行向上抽取,让Computer类依赖抽取出的抽象(各个配件的接口),这样就解决了上述问题。

4.接口隔离原则

客户端不应该被迫依赖于它不使用的方法;一个类对另一个类的依赖应该建立在最小的接口上。

下面看一个例子来理解接口隔离原则

【例】安全门案例

我们需要创建一个黑马品牌的安全门,该安全门具有防火、防水、防盗的功能。可以将防火,防水,防盗功能提取成一个接口,形成一套规范。

 它存在的问题,黑马品牌的安全门具有防盗,防水,防火的功能。现在如果我们还需要再创建一个传智品牌的安全门,而该安全门只具有防盗、防水功能呢?很显然如果实现SafetyDoor接口就违背了接口隔离原则,那么我们如何进行修改呢?

 

5.迪米特法则

迪米特法则又叫最少知识原则。

只和你的直接朋友交谈,不跟“陌生人”说话(只和你的直接朋友交谈,不要和陌生人说话)。

其含义是:如果两个软件实体无须直接通信,那么就不应当发生直接的相互调用,可以通过第三方转发该调用。其目的是降低类之间的耦合度,提高模块的相对独立性。

迪米特法则中的"朋友"是指:当前对象本身、当前对象的成员对象、当前对象所创建的对象、当前对象的方法参数等,这些对象同当前对象存在关联、聚合或组合关系,可以直接访问这些对象的方法。

下面看一个例子来理解迪米特法则

【例】明星与经纪人的关系实例

明星由于全身心投入艺术,所以许多日常事务由经纪人负责处理,如和粉丝的见面会,和媒体公司的业务洽淡等。这里的经纪人是明星的朋友,而粉丝和媒体公司是陌生人,所以适合使用迪米特法则。

 

public class Star {private String name;public Star(String name) {this.name=name;}public String getName() {return name;}
}
public class Fans {private String name;public Fans(String name) {this.name=name;}public String getName() {return name;}
}
public class Company {private String name;public Company(String name) {this.name=name;}public String getName() {return name;}
}
public class Agent {private Star star;private Fans fans;private Company company;public void setStar(Star star) {this.star = star;}public void setFans(Fans fans) {this.fans = fans;}public void setCompany(Company company) {this.company = company;}public void meeting() {System.out.println(fans.getName() + "与明星" + star.getName() + "见面了。");}public void business() {System.out.println(company.getName() + "与明星" + star.getName() + "洽淡业务。");}
}

​​​​​​​6.合成复用原则

合成复用原则是指:尽量先使用组合或者聚合等关联关系来实现,其次才考虑使用继承关系来实现。

通常类的复用分为继承复用和合成复用两种。

继承复用虽然有简单和易实现的优点,但它也存在以下缺点:

  1. 继承复用破坏了类的封装性。因为继承会将父类的实现细节暴露给子类,父类对子类是透明的,所以这种复用又称为"白箱"复用。
  2. 子类与父类的耦合度高。父类的实现的任何改变都会导致子类的实现发生变化,这不利于类的扩展与维护。
  3. 它限制了复用的灵活性。从父类继承而来的实现是静态的,在编译时已经定义,所以在运行时不可能发生变化。

采用组合或聚合复用时,可以将已有对象纳入新对象中,使之成为新对象的一部分,新对象可以调用已有对象的功能,它有以下优点:

  1. 它维持了类的封装性。因为成分对象的内部细节是新对象看不见的,所以这种复用又称为"黑箱"复用。
  2. 对象间的耦合度低。可以在类的成员位置声明抽象。
  3. 复用的灵活性高。这种复用可以在运行时动态进行,新对象可以动态地引用与成分对象类型相同的对象。

【例】汽车分类管理程序

汽车按"动力源"划分可分为汽油汽车、电动汽车等;按"颜色"划分可分为白色汽车、黑色汽车和红色汽车等。如果同时考虑这两种分类,其组合就很多。

 从上面类图我们可以看到使用继承复用产生了很多子类,如果现在又有新的动力源或者新的颜色的话,就需要再定义新的类。我们试着将继承复用改为聚合复用看一下。

 ​​​​​​​

相关内容

热门资讯

新华视点|文旅新体验让传统“潮... ■当敦煌壁画遇上花灯敦煌灯会以“千年华彩 盛世敦煌”为主题,主要分为三个区域:敦煌夜市商业街、西域路...
玉米淀粉商品报价动态(2026... 生意社01月10日讯 交易商品牌/产地交货地最新报价玉米淀粉 食品级含量99河南汇亿海...
欧空局向“可回收”低头,计划魔...   炒股就看金麒麟分析师研报,权威,专业,及时,全面,助您挖掘潜力主题机会! (来源:IT之家)I...
“马”上尝鲜,进一步激发新春消... (来源:劳动报)转自:劳动报依托供应链升级与“金牌挑手”严选体系,联华于2026新年之际,正式推出“...
华硕 CES 2026亮点速递... 在CES 2026这场科技盛会上,华硕携众多新品亮相。除了主板等核心PC硬件,迷你主机产品线也迎来重...