在现代办公生活中,记事本发挥着越来越重要的作用。 它可以作为个人便携式工作工具,也可以在团队中发挥重要作用。 当然,随着电子设备的普及,可以做笔记的电子应用也越来越广泛,市场上也推出了很多适合办公的笔记软件。
哪些软件适合办公笔记?
目前,市面上常用的个人笔记软件有记事本、备忘录、记事本、记事本等软件应用! 但一般是基于手机等移动设备。 如果你需要在手机上记录办公事件,这些常用的笔记软件可以帮你完美解决。

当然,如果你想在电脑上做办公笔记,除了电脑自带的便签之外,你还可以下载笔记软件精业山。 它是一款云笔记软件,可以进行文字笔记并存储图片、视频、音频、文档等文件。
您可以创建多个分类列表,对事件进行分类并记录。
除了记录工作相关的事件外记事本软件排行,你还可以记录生活中的琐事、灵感、想法、学习笔记等,而且,你还可以根据自己的需求,为事件添加各种时间提醒。

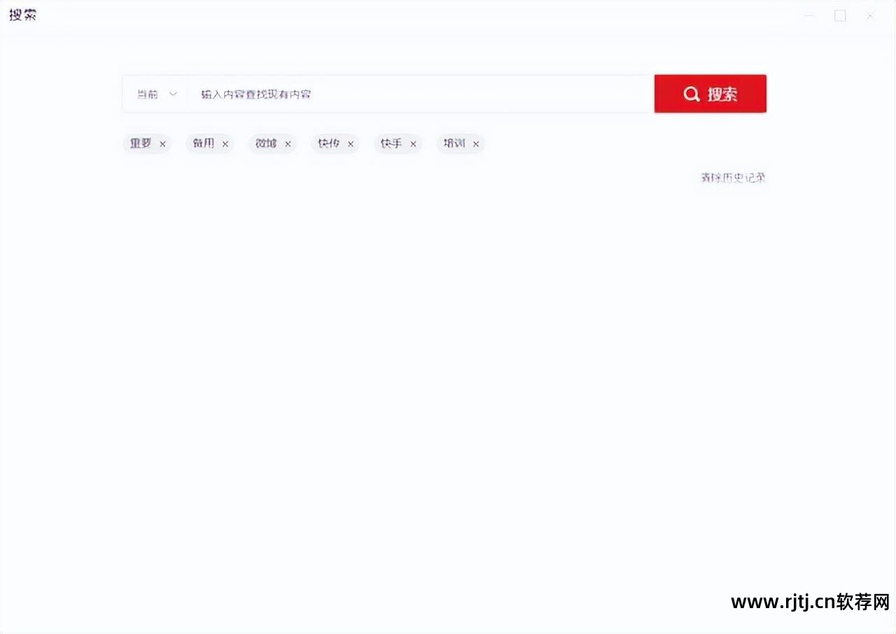
当事件较多时,您还可以使用“搜索”功能,通过关键字搜索来快速定位、查看和管理记录事项。 如果您需要将录制的内容发送给其他人,请点击内容详情界面的更多按钮,选择“分享”。
文字内容可以通过微信、QQ、钉钉以图片或文字的形式分享给需要的人。 同时记事本软件排行,它还具有查看“时间轴”上的历史记录的功能,可以用来回顾事件。 为后续报告工作提供信息或依据。
因此,如果您需要一款笔记软件,可以下载并使用。 它不仅能满足您的办公需求,还能给您的生活带来很大的帮助。
上一篇:
剪切音频剪辑的方法有哪些?音频怎么做?