上周三晚上,我像往常一样拿着手机走进浴室,打算一边洗澡一边看B站。 当我放热水时,我通常会选择一个长度合适、内容轻松的视频(从我的观看列表中),并将其放在我面前的毛巾架上,以消除洗澡时不带手机玩的无聊。 偶尔,如果洗涤过程太慢或视频太短,则需要擦掉手上的肥皂并选择另一部观看。
但这一次,我不知道是因为我的观看列表中没有新的内容可看,还是因为首页上没有有趣的视频。 我一边倒热水,一边焦急地刷着手机。 这一刻,我突然觉得自己很可笑:为什么我明明找不到自己想看的视频,却还想看呢? 连洗澡都耽误了,本末倒置?

于是我放下手机,一边洗澡一边思考这个问题。 为什么我痴迷于在淋浴时看一些东西? 洗澡时看视频的体验不好:视频声音不清晰、画面太小、手机容易进水、洗澡时看视频时间过长容易头晕……但为什么呢?我还想看吗? 我现在必须看吗? 这些视频对我来说有意义吗? 当我可以不看手机洗澡的时候,为什么我还要把手机带进浴室呢?
然后我又想起了2021年无数次“安装-卸载-重装”B站的过程。我受不了自己对B站的无节制沉迷,于是一怒之下卸载了; 但我总是因为各种原因重新安装,比如买服装、看电影等等,然后就不停地继续浏览……
我怎么了? 为什么B站对我这么有吸引力? 我希望这一点能够得到澄清。
1为什么我无法停止刷牙?
所有的问题都可以归结为:看视频太吸引我,影响了我的正常生活。 除了视频平台刻意培养的观看习惯之外,我迟钝的大脑无法对新的刺激做出反应,也是原因之一。
▍算法,还是算法?
经常使用信息流app的朋友可能有这样的经历:
我们首先需要认识到,我们无法停止刷牙并不是我们的错。 有趣视频背后的算法。 算法在生活中随处可见,它们的规则也影响着App如何“喂养”我们新的、有趣的信息:
该算法利用大量数据来猜测你感兴趣的内容,从而更有效地吸引你的注意力。 而较长的使用时间和高度集中的注意力都在告诉它背后的资本:你对这个App非常感兴趣。 这对他们来说非常重要:
因此,各类App希望尽可能多地占据你的注意力,让你更多地参与到App活动中,培养你对它的粘性,让它成为你生活中不可或缺的一部分。 商人追求利润并没有错。
但对于个人来说,投入大量时间在网络娱乐上不仅占用了生活和休息时间,而且影响了生活、工作和学习。 它还潜在地影响我们感受“幸福”的能力,并逐渐提高幸福的门槛。 ,迫使我们投入更多的时间在娱乐活动上,进一步蚕食非娱乐时间。 这个“强化循环”的行为逻辑将在下一节中详细阐述。
综上所述,算法对于“刷手机”的行为起到了关键作用。 通过不断猜测和了解我们的兴趣,它可以尽可能地吸引我们的注意力,让我们在应用程序中停留更长时间。

▍我无法移开视线
经常使用娱乐类应用的朋友应该都有这样的经历:
问题的根源在于,为了增加播放量,短视频必须将大量信息压缩到太短的时间内,让我们的大脑处理信息的时间少于所需的时间; 同时,短视频的内容更加简单直接,也比较容易理解。 具体功能包括:
为了更好地量化这种感觉,我想用“信息密度”来形容一段视频内容所包含的信息量:
信息密度=准备该内容的时间/消费该内容所需的时间
短视频的前期准备时间可能会比长视频略少甚至相同,但极短的消费时间意味着观众要动用更多的认知资源来处理这些信息,专注程度也相应提高。
大脑就像一个永无止境的发动机,总是渴望新的刺激。 认知成本的增加让大脑享受到处于“工作状态”的愉悦感,这种状态不需要像阅读或学习那样高度集中注意力。 此时大脑的状态就像骑自行车下坡一样轻松简单,所以我们看一个小时的短视频也不会感到疲劳。
对于“看短视频时的认知成本”和“阅读学习时的认知成本”的区别,最明显的就是调用理解和记忆模块时的能耗差异。 我经常有这样的经历:读完一本书一个小时后,我能简单背诵一下这本书的框架和内容; 但在观看一个小时的视频后,回忆过程就相对困难,即使是逻辑清晰的长视频,更不用说谈论彼此无关的短视频了。
综上所述,除了推荐算法始终觊觎我们的关注之外,内容创作者也希望用户在自己的作品上花更多的时间。 这并没有什么问题,但这对我们真的有好处吗?
▍刺激的本质:多巴胺
你是否有过这样的经历:当你忙得连休息的时间都没有的时候,根本就没有心思去查看手机; 只有当你有空喘口气的时候,你才会习惯性地拿出手机看一眼。
类似的场景还有很多:当你在学习或工作时处于心流状态时,你就不太容易分心; 当你做好工作时,你会感觉时间过得真快……这背后的原因是我们的大脑被眼前的工作占据了。 ,它会尽力激活与工作相关的神经元,同时忽略其他可能分散你注意力的事情。
这是由大脑的特性决定的。 大脑就像一台永无止境的机器,总是需要思考一些事情,即使是在睡觉时也是如此。 当工作或学习时,任务和挑战不断出现,大脑会四处游荡并一一处理它们。 尤其是在面临挑战性的工作或进入心流状态时贴吧刷经验手机版软件,大脑处于持续兴奋状态,无需娱乐活动的刺激也能玩得开心。
但当刺激不足时,大脑就会驱使你去寻找其他新鲜的刺激来“喂养”它。 最简单的刺激是什么? 对于习惯每天浏览B站的同学来说,一定会下意识地打开B站,看看首页有没有新的视频可以看。 看完刷了,还有一篇,如此循环下去,不知不觉就刷了一个小时了。 偶尔,当我意识到:“我玩了这么久了,我们去做点工作吧?”时,我会用“再看五分钟”之类的借口让自己再玩半个小时。
“刺激”从何而来? 为什么我们明明知道这样的刺激有害,却还是无法抗拒呢? 刺激的感觉与多巴胺密切相关,多巴胺是一种帮助神经系统中的细胞发送脉冲信号的神经递质。 多巴胺会影响我们的快乐水平。 高水平的多巴胺分泌可以让我们感到满足。 相反,如果多巴胺分泌减少,我们就会感到不快乐。 正常的多巴胺分泌处于相对稳定的水平。 多巴胺太少会导致抑郁和幸福感较差。 当多巴胺分泌过多,或多巴胺通路上的刺激行为增强时,就会导致个体对某种行为产生所谓的“成瘾”。
多巴胺与成瘾之间的关系目前尚不清楚,但一些成瘾药物,如可卡因或尼古丁,是通过刺激多巴胺分泌并增强多巴胺通路上受体的感知而使人成瘾。 ,做违法的事情。 即使是较温和的形式,人类的本能也会驱使我们做一些刺激多巴胺产生的事情,比如吃、喝、做爱、做爱。 与枯燥的工作相比,懒惰可能是人类与生俱来的本性。
另外,“分泌多巴胺”本身也会刺激多巴胺的分泌。 听起来可能有点绕,但是当我们从事令人兴奋的工作时,每一个小小的反馈,比如每次我们在游戏中杀死一个敌人,观看一个好看的视频,克服每一个困难的任务,都对我们有帮助。 “我现在很幸福”的认识驱使我们继续这样做。
但多巴胺也有一个我们不希望看到的机制。 当实际情况比预想的要好时,比如比赛中翻盘或者攻克了一个极其困难的问题,多巴胺的分泌就会受到极大的刺激; 反之,当期望和结果相差无几时,对多巴胺分泌的影响就会很小。 很多贴吧刷经验手机版软件,即使结果本身就足够令人兴奋。 这个特征被称为奖励预测误差机制,意味着刺激的大小与事件本身关系不大,而是由我们对结果的预期与现实之间的差距决定。 这也许可以解释为什么当Carry在场时输掉比赛会更令人沮丧。
大脑很贪婪。 当过度的多巴胺刺激成为一种习惯并引起大脑的耐受反应时,同样量的刺激将不再让我们感到快乐。 所以我们渴望更多的刺激才能达到同样的效果。 研究发现,当戒掉成瘾药物后,多巴胺的释放和功能会明显下降,也会引发受试者对药物的强烈渴望。
综上所述,多巴胺的本质就是“刺激”。 它不仅可以驱使我们追求更多的多巴胺,还会受到奖励预测误差机制的影响,减少最终获得的快感。 尽管多巴胺与快乐密切相关,但我们需要小心,不要让太多的多巴胺毁了我们的生活。 观看视频的过程与多巴胺之间的关系将在下一节中详细解释。

▍总结
回到本节的标题:《为什么我们不能停止刷牙?》 每个人都有自己的答案。 报复娱乐、打发时间、逃离无聊的生活……我们因为种种原因不忍心放下手机,但无论原因如何,这种行为的结果都不是我们期望看到的。
在下一部分中,我将简化上述模型,探讨我们在日常生活中如何一步步陷入看视频的陷阱,并最终深陷其中而无法自拔。
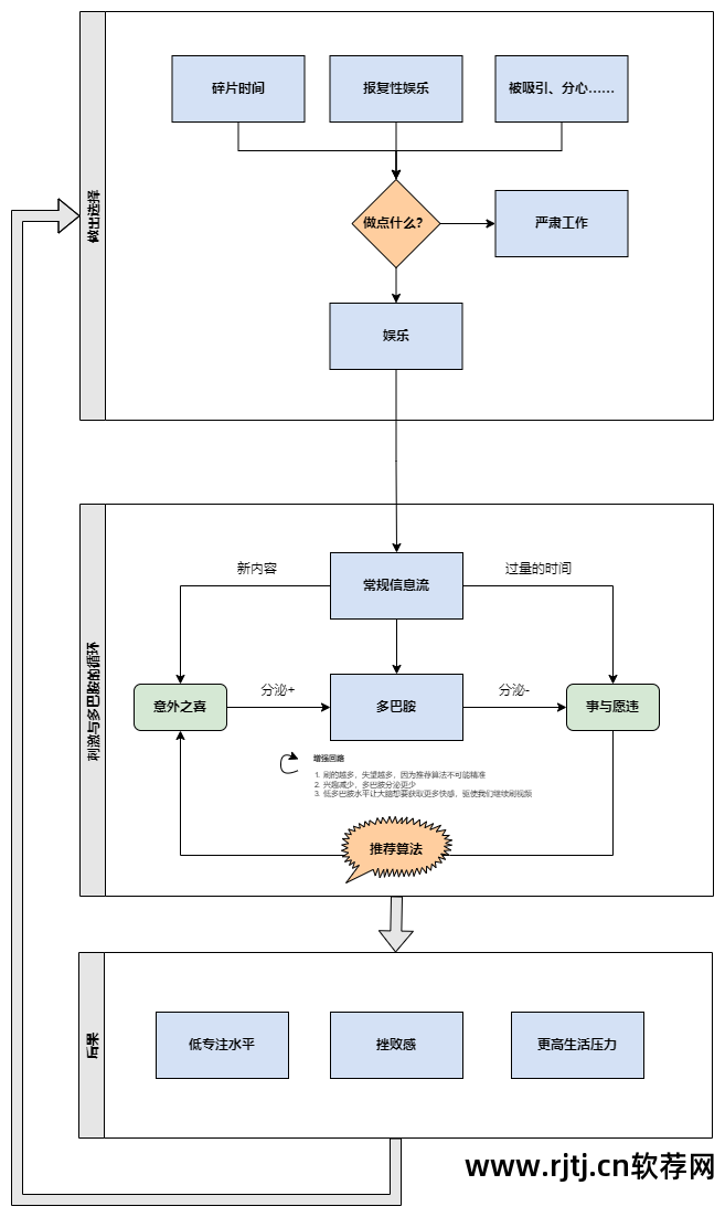
2 气密网
下图展示了我们如何受到手机娱乐的影响,逐渐打破我们正常生活习惯的过程。 大致可以分为三个部分:错误的选择、刺激和多巴胺循环以及上述行为的影响。

模特沉迷于手机
▍魅力娱乐平台
你还记得刚才为什么拿起手机吗? 对我来说,当我在排队、等人的时候,或者当我日程中的下一个任务还没有到来时,我会下意识地拿起手机,打开哔哩哔哩或微信,随意浏览一下主页和朋友圈。
这样的选择排除了个人利益因素,也是无奈之举。 碎片时间一般为10-20分钟。 读。 如果一时看不下去,就得放下手机,才能完全回忆起前面的章节。 聊天。 每个人都很忙。 如果以后抽不出时间,留言不及时回复,那就吃力不讨好; 做点工作吧,多累啊,几分钟能做的就这么多,算了。 娱乐软件正是抓住了这个机会,融入了我们的日常生活。
无论怎么看,娱乐软件在生活中都扮演着重要的角色。 15分钟左右的碎片化时间与大多数长视频网站(如哔哩哔哩、YouTube等)的视频长度相匹配,而平均内容消费时间较短的短视频和小说软件则更加灵活。 此外,百花齐放的内容、知道自己想要什么的推荐算法、轻松无脑的消费过程,都适合填补日常生活中的情绪时刻,让我们免于坏心情。 B站寻求转型,打造知识领域内容,誓做中国YouTube; 抖音快手平台还鼓励用户上传内容更系统的长视频。 娱乐平台的“去娱乐化”步伐无疑是为了进一步吸引我们更多消费。 花更多的时间在上面。

精彩的娱乐平台
从这一点来看,娱乐平台或许还不算太差。 它可以充分满足我们的娱乐需求,让我们走在网络潮流的最前沿,甚至可以学习新的知识,带领我们体验不一样的世界。 但这一切都基于一个前提:我们只在碎片时间里打开娱乐软件。 如果事情发生变化怎么办?
▍大脑渴望刺激
您有没有想过为什么这些平台让您免费玩游戏,甚至为新用户提供相当丰厚的奖励? 当我们习惯了用碎片化的娱乐来填补生活的空白,并从中获得快乐时,我们真的能那么轻易抽身吗?

大脑渴望刺激
2016年或者2017年,B站网页首页还没有推荐视频,而是由各个板块的热门视频组成。 我的浏览习惯是先查看观看列表中是否有视频更新,如果没有,再查看首页是否有新内容。 当时我浏览B站的时间长短和我关注的粉丝数量成正比,我同时关注了400多个UP主。 但一个很微妙的问题是:关注的行为并不代表我对他频道的内容感兴趣,所以经常出现的情况是,我关注他之后就再也没有看过他的视频。
推荐算法出现后,解决了“没有视频可看”的问题。 但这种高强度的刺激也有缺点。 还记得多巴胺吗? 满足于大量新鲜刺激的大脑在面对观看列表时不再有动力,因为推荐算法的魅力太大了,让大脑无法抗拒。 我曾经使用过各种手段尝试绕过B站的首页推荐,比如寻找手机App的URLScheme,直接进入动态页面; 或者卸载B站并使用Safari观看观看列表中的视频,但这两种方法都没有什么效果。
▍凌乱的生活
过度的娱乐破坏了我的良好习惯、我的生活节奏和我的工作思路。 Safari 中的站点 B 极难使用。 网页加载和退出时间较长,而且需要频繁切换桌面版和移动版。 否则,网页会直接跳转到App Store并强制您下载应用程序进行查看。
每次因为体验不好而被迫返回app时,我总是能控制自己一开始直接点进观看列表,看完就立即退出,但这个习惯不会持续超过一周。 最后,我会在一个晚上工作不堪重负的时候花上两三个小时,然后遗憾地卸载。 每次放假回家,我都下定决心要早起,但总是躺在床上玩一个小时,然后用“太冷了,别怪我”的借口来安慰自己。
除了肆无忌惮的娱乐之外,这种“没事就退房”的习惯也影响着我的工作状态。 工作时偶尔看到新梗,立马想去B站再看一遍视频; 当我工作累了需要休息时,我下意识地拿起手机打开B站看视频,最终花费了数倍的时间和精力在娱乐上。 相反,我根本没有休息过……

成瘾的后果
工作的拖延,生活的无条理,让我的心情越来越差,工作的积压也越来越多。 我对生活越来越没有热情了。 所以我把更多的时间花在网络娱乐上,希望通过逃避现实获得一点快乐。
▍总结
生活中的种种原因让我们陷入过度娱乐的深坑,而这个神奇的深坑,即使我们爬出来,我们仍然渴望返回。 这样的系统就像一个永无休止的强化循环,只有更强的手介入,才能扭转局面。 这个大手可以是最后期限,可以是迫在眉睫的生存压力,也可以是我们自己的意识。
哔哩哔哩毁了我的生活吗? 如果没有推荐算法,我的生活会回到正轨吗? 在当今时代,我们能逃脱推荐算法吗? 除了推荐算法之外,还有哪些环节导致我进入这个循环? 我该如何打破这个循环? 这些问题就交给第三部分吧,我们深入到系统的每一个关键环节,寻找打破局面的方法。
3你是你自己的主人
这张大网看似无法逃脱,但如果我们处理得当,或许能够减少陷入时间黑洞的可能性。 接下来我会从如何消磨碎片时间、如何控制娱乐时间、如何减少推荐算法的影响入手,分享一些个人经验。
▍碎片时间新选择
生活中有无数的事情可以打乱我们的安排:突然的要求、老板的电话、朋友的邀请……所以,碎片化的时间无法避免,我们也只能接受。 解决问题的第一步是正确认识问题本身,然后考虑如何解决问题。
那么,如果用工作来填补碎片时间呢? 我现在实践的方法就是把查书、下载资料、沟通等工作分解到每一个碎片。 当我不确定接下来的1-2小时内是否会被打扰时,我通常会先完成它。 这些工作。 它们不需要高度集中注意力,可以随时启动或关闭。
该技术的核心是处理碎片时间中无法精确计时的任务。 我曾经尝试过分配一整块的时间来做这类工作,但最终要么无法按时完成,要么工作量太少,于是就自我放纵地开了B站休息一下,然后等到最后一秒才完成。
这类工作也可能有非常模糊的需求,比如“找几个相关的文档”或者“找XX课程的资源”。 没有人可以告诉您文献是否足够,或者您需要浏览多少页才能找到可用的下载链接。 您也无法保证您不会被网页上的广告分散注意力,这些广告可能会分散您的注意力并中断您的工作流程。 在碎片化的时间里处理这些问题,除了最大限度地利用时间之外,还可以在意志薄弱的时候迫使你重回正轨。
也许你所有的工作都需要集中精力才能完成,所以你可以在碎片化的时间内回顾已经完成的任务,思考是否有遗漏,是否可以继续改进。 以这种方式从第一人称的角度看待自己可能会帮助你发现新的灵感。 你也可以更新你的计划,只要对以后的工作有益就行。
为什么我们要尽量不在闲暇时间,尤其是工作休息时间去玩乐呢? 就像计算机在切换任务时,需要不断地交换内存和硬盘中的数据。 大脑在执行不同任务时也会调用不同的神经元,这需要时间来调整和准备。 工作休息的时候玩得很开心之后,就很难恢复到休息前的状态了。 这也是原因。 既然娱乐时间不会持续太久,而且会影响工作效率,为什么不留出完整一段时间来娱乐呢?
▍克制的幸福
每次考试前,我都盼望着考后能玩得开心,但当我考后真正玩上几个小时时,娱乐给我带来的快乐并没有我想象的那么强烈。
有时候我会问自己:“我真的需要那么多娱乐吗?” 很多时候,娱乐或购物给我带来的快乐并不如工作或学习中的成就那么强烈。 我常常后悔花了太多的时间在过度的娱乐上。 即使当时很高兴,也会被迟来的遗憾所抵消。 但有时这种感觉是无法控制的。 我知道什么是正确的事情,什么可以给我带来更持久的快乐,但我真的需要一个发泄情绪的出口。
经过几次这样的经历,我发现,当我对娱乐活动有强烈的渴望时,通常是在我其他方面有压力的时候。 我期望娱乐能够缓解压力,而不是我实际上从娱乐中获得乐趣。 于是我试图与自己和解,告诉自己“这段时间可以用来休息”,并尝试有意识地觉察自己的情绪,看看是否需要继续玩下去,是否会让未来的自己后悔。
渐渐地,我找到了从娱乐活动中感受到的快乐的界限。 当我快要无聊的时候我可以停下来,我可以在工作休息的时候拒绝拿起手机。 事情的结果正如我所料。 B站又变得有趣了,浏览首页也很少感到无聊了。
这样的改变需要个人有意识地控制,而不是每次都等到无聊了再愤怒地退出。
就像苦需要甜来衬托一样,“幸福”更像是一种相对的感觉。 在娱乐上投入适量的时间可能比无限制的娱乐效果更好。
▍算法世界的隐士
除了第一部分提到的方法之外,或许我们还可以找到其他方法来绕过算法。 以下是我目前使用的一些方法。
对于B站来说,目前的首页并不完善,推荐视频也没有完全占据; UWP版Bilibili客户端首页不显示视频片头,影响较小; 浏览器也可以直接输入t.bilibili.com绕过首页直接进入动态页面。
我只在必要时下载短视频平台,没有浏览的习惯。 不幸的是,各大平台都在制作自己的瀑布短片。 据我所知,贴吧、QQ、微信、淘宝等非视频平台有很多。 偶尔我还是会被吸引,点进去刷几下,不过好在大多数时候我都能控制自己及时退出。
至于Youtube,它还没有弄清楚我的兴趣,我也在有意识地调整我观看的视频,防止算法“认为我感兴趣”并疯狂推送。 根据我个人的经验,如果你平时在某个平台上浏览的娱乐内容比较少,那么你还是可以相信推荐算法的。
对于文本内容,如果我阅读新闻或文章,我会使用RSS订阅内容平台和公众号按时间顺序查看。 如果要查找某个领域的知识,我也尽量避免潜入知乎等充斥着软文的平台,而尽量使用来源可追溯的文档或书籍。
总而言之,当我认为推荐算法会影响我的判断或行为时,我会积极避免使用推荐算法。 既然无法逃避,那就尽量控制自己的欲望,知道什么时候该用,什么时候不该用。
▍总结
在解决问题的过程中,我认为最有效的方法就是面对自己的问题。 我问自己:这个问题是不可避免的吗? 如果无法避免,如何才能将损失降到最低? 它对我有积极的帮助吗?
在这个过程中,我也逐渐认识到,有些问题的复杂性并不在于问题本身,而在于我无法接受理想的自我与真实的自我之间的差距。 但如果这种差距本来就存在,那么我应该寻求的不是消除它,而是缩小它。
5 结论
手机和生产力似乎是天敌。 “自律”、“不准使用手机”等口号充斥着我的学生生活。 当我上高中时,“移动电话”和“智能手机”是两个术语; 班里很少有人有自己的手机; 任何人带智能手机到学校,被老师发现,都会被没收,难免会受到批评。 在App Store中,常年排名第一的效率应用程序是“森林”,这是一款旨在让你控制自己在指定时间段内不使用手机的软件。 生产力移动软件允许用户停止使用手机,从而提高效率。 多么讽刺。
但手机和效率就像好朋友。 当我在学校时,我必须使用诺基亚按键电话给家人打电话。 但那台200万像素的摄像头让我从每天写作业的枯燥工作中解脱出来,成为我人生中的第一个“幸福”。 “这是一件好事”; 我四年级的表弟有两个微信ID,并且使用着一部我从未想过要拥有的iPhone。 在我的手机里,生产力类应用约占50%,其中大部分是我每天都用的; 像 Things 和 Calendar 这样的日程安排软件也可以帮助我永远不会忘记邀请朋友。
很难说技术进步只带来好处或坏处。 推荐算法让我们上瘾,为我们了解世界开辟了新途径; 移动娱乐方式层出不穷,也给日常生活、购物、防疫等带来了极大的便利。 当发展速度远远超过人脑进化速度时,旧习惯与新事物之间的矛盾就会逐渐显现出来。 如果对多巴胺的渴望超过了生存的需要,如何调整本能自我和理性自我就成为至关重要的问题。
每个人都有自己打破现状的方法。 也许你也在挣扎,思考如何与诱惑共存; 也许你有自己的小技巧来保持微妙的平衡。 我希望我的故事能够激励您,并且您也可以分享您的故事。 最终,希望我们能够更好地与系统共舞。
原文链接:
作者:顶一碗奶盖
编辑:北方猫头鹰
/更多热门文章/

